SJ MEPLA
Deutsch | English
SJ MEPLA ist ein Glassstatikprogramm für den konstruktiven Glasbau.
Nachfolgend finden Sie die aktuellen Update-Informationen zu SJ MEPLA:
Update 6.0.1 – kostenfrei
23. September 2025
- Anpassungen an alle aktuellen Windows Updates.
- Neue Menüleiste mit einheitlichen Icons.
- Überarbeitete Grafiken
Update 6.0 – netto Euro 500
23. September 2025
Da das letzte kostenpflichtige Update über 6 Jahre her ist, liegen die wichtigsten Korrekturen beim aktuellen Update 6.0 in den Anpassungen an aktuelle Betriebssysteme und neue Internetfunktionen.
Zusätzlich haben wir einige Verbesserungen und neue Funktionen in die Benutzeroberfläche eingebaut.
Selbstverständlich bleiben alle bestehenden Projekte erhalten!
Dieses Update kostet nur netto Euro 300,00 zuzüglich einer jährlichen Supportgebühr von netto Euro 200,00.
Aktualisierung aller Windows- und Internetkomponenten
Wir haben das Programm auf alle aktuellen Windows- und Internetkomponenten angepasst. Mit SJ MEPLA 6.0 setzen Sie eine zukunftssichere Programmversion ein. Die Berechnung der Projekte ist dadurch bis zu 10 % schneller als in der Version 5.0.
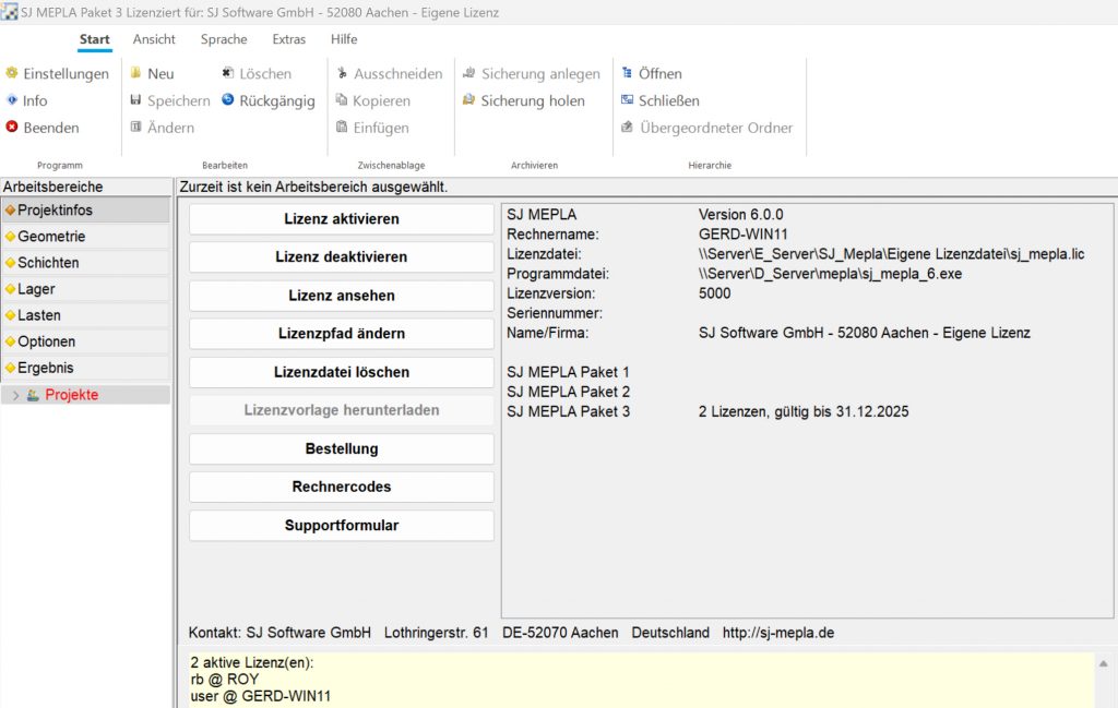
Neue Lizenzdatei
Mit der neuen Version der Lizenzdatei „sj_mepla.lic“ funktioniert das An- und Abmelden und der Mehrfachzugriff im Netzwerk deutlich stabiler.
In der alten Version kam es häufiger vor, dass beim Zugriff die Datei gesperrt wurde und man diese Sperrung nur durch eine neue Lizenzvorlage lösen konnte. Zusätzlich wird jetzt eine externe log-Datei ausgegeben, mit der eine zusätzliche Auswertung durch den IT-Administrator möglich ist. Diese log-Datei wird direkt in den Lizenzpfad geschrieben.
Neue Baumstruktur
Zur Anzeige der Projekte links in der Baumstruktur verwenden wir jetzt eine neue und moderne Komponente. Mit dieser neuen Komponente können die Projekte schneller geladen und verwaltet werden.
Neue Menüleiste
Die neue Menüleiste ist übersichtlicher aufgebaut und einfacher zu bedienen.

Neuer Start- und Infodialog
Der alte Startdialog hat häufiger Probleme bereitet und entfällt deshalb komplett. Der neue Infodialog ist übersichtlicher aufgebaut und enthält neue Funktionen, mit der die Verwaltung der Lizenzdatei einfacher wird.
Bei einem verfügbaren Update erscheint ein weiterer Hinweisbutton, mit dem Sie sofort alle neuen Updatefunktionen aufrufen können.

Projektsicherung auf einen ftp-Server
Projekte können jetzt direkt auf einen ftp-Server gesichert und wieder zurückgeholt werden.
Dies kann als normale Datensicherung und auch als Übernahmefunktion auf einen anderen Rechner, z.B. im HomeOffice genutzt werden.

Mehrere Projektpfade
Zur besseren Übersicht können jetzt 3 verschiedene Projektpfade eingestellt werden. Per Mausklick kann der Pfad dann einfach gewechselt werden. Dadurch können die bestehenden Projekte besser strukturiert werden.

